Redegjørelse for Åpenhetsloven 2023
Skretting Norge produserer fôr til havbruk og landbasert oppdrett for virksomheter i Norge, Sverige, Island og Færøyene. Vi har produksjon i Stavanger, Averøy og Stokmarknes og er en del av det nederlandske selskapet Nutreco som også har Trouw Nutrition som leverer ernæringsløsninger til jordbruket. Nutreco er eid av det privateide nederlandske familieskapet SHV Holdings.
Over 90 prosent av råvarene Skretting Norge bruker importeres fra utlandet, i første rekke fra EU, Brasil, Island, Russland, Belarus, Peru, Ukraina, India mm). Vi har komplekse verdikjeder og råvarer som kan være utsatt for brudd på menneske- og arbeiderrettigheter samt risiko for negativ påvirkning av mennesker, dyr og miljø i verdikjeden.
Med dette følger et særlig ansvar og vi gjør aktsomhetsvurderinger på sentrale varer og tjenester vi kjøper inn til eget bruk.
Arbeidet med aktsomhetsvurderinger er en kontinuerlig prosess hvor formålet for oss i Skretting er reell forbedring for mennesker i vår egen virksomhet og leverandørkjede. Vi har en verdikjede hvor flere av våre leverandører er utenlandske bedrifter som igjen kjøper råvarer fra lokale produsenter i store deler av verden. Disse produsentene kan være alt fra store internasjonale selskaper til småskala bønder og fiskere. For å kunne drive aktsomhetsvurdering innen denne komplekse verdikjeden, er vi avhengige av å jobbe risikobasert, og vi forventer et godt samarbeid med våre forretningspartnere.
På denne siden finner du Skretting Norges redegjørelse for 2023 i henhold til Åpenhetsloven § 5. Loven krever at større virksomheter skal offentligjøre en redegjørelse for aktsomhetsvurderingene som er gjort basert på OECDs retningslinjer for flernasjonale selskaper. Hovedansvaret for oppfølging av etterlevelse av Åpenhetsloven er plassert hos administrasjonen av selskapet og forankret i virksomhetens styre.

Skrettings arbeid med menneskerettigheter og arbeidsforhold bruker OECDs modell og deres seks anbefalte steg for aktsomhetsvurderinger for et ansvarlig næringsliv.
1. Styring og retningslinjer
Skretting Norge og vårt moderselskap Nutreco har forpliktet seg til å respektere internasjonalt anerkjente menneske- og arbeidsrettigheter gjennom vår egen virksomhet og i vår forsyningskjede. Å respektere menneskerettighetene er grunnleggende for god risikostyring og Skrettings verdiskaping. Vi verdsetter vårt gode forhold til ansatte og deres organisasjoner og engasjerer oss regelmessig med dem.
Vi støtter United Nations Global Compact, the United Nations Guiding Principles on Business and Human Rights, the OECD Guidelines for Multinational Enterprises, the International Bill of Human Rights og konvensjonene til Den internasjonale arbeidsorganisasjonen ILO.
I våre etiske retningslinjer for forretningspartnere (“Code of Conduct for Business Partners”) setter vi tydelige krav og retningslinjer overfor våre leverandører hvor også menneskerettigheter og arbeiderrettigheter inngår. Alle leverandører er gjenstand for en risikovurdering før de blir en godkjent leverandør hos oss, og vi har et eget system for leverandør- og råvaregodkjenning. Vi har egne ansatte som har ansvar for å følge opp dette.
Med dette som utganspunkt arbeider vi strukturert for å fremme grunnleggende menneskerettigheter og anstendige arbeidsforhold i verdikjeden vår. Dette er en kontinuerlig prosess i tråd med vårt formål om å oppnå reell forbedring for mennesker i vår egen virksomhet og leverandørkjede.
For mer informasjon om våre styringssystem og retningslinjer for ansvarlige innkjøp, se «Krav til egen virksomhet og leverandørkjeden».
2. Kartlegge og vurdere
Vi har arbeidet for å fremme grunnleggende menneskerettigheter og anstendige arbeidsforhold i verdikjeden i lang tid. I 2022 styrket vi leverandøroppfølgingen kraftig ved å starte opp et program med EcoVadis for å akselerere både miljømessige og sosiale forbedringer i hele forsyningskjeden. Dette programmet gjør oss i stand til å innlemme bærekraft og sosiale forhold i våre anskaffelsesprosesser, inkludert kategoristyring, innkjøp og riskovurdering av leverandører.
På en strukturert måte har vi gått gjennom alle eksisterende leverandører og gjennomført en aktsomhetsvurdering av hele verdikjeden hvor vi har vurdert negative konsekvenser gjennom menneskerettighetsvurderinger, integritetssjekker og risikoevaluering av leverandører og råvarer.
EcoVadis er en av verdens mest anerkjente leverandører av ESG-vurderinger for bedrifter. Rangeringen evaluerer hvordan en organisasjon jobber med ESG og er basert på fire pilarer: miljø, arbeid og menneskerettigheter, etikk og bærekraftige anskaffelser.

Metode for risikoevaluering av våre leverandører. Vårt evalueringssystem EcoVadis bruker Duns and Bradstreet databasen (DUNS) og offisielle VAT-koder for å gi en første screening av risikonivå. Illustrasjon: EcoVadis.
Med unntak av noen få leverandører som vi vet fra tidligere scorer høyt på ESG, har vi vurdert bærekraftrisikoen i verdikjeden og til våre leverandøreretter hvor det mest sannsynlig er risiko. Vi baserer oss på VAT-kodene til alle våre leverandører og kategoriserer leverandørene etter høy, medium og lav risiko basert på land, bransje og hvor mye vi kjøper fra de enkelte leverandørene.
Alvorlighetsgrad, sannsynlighet og mulighet for påvirkning styrer
Basert på alvorlighetsgrad, sannsynlighet og mulighet for påvirkning prioriterer vi de viktigste risikoområdene for videre kartlegging, undersøkelser og oppfølgingstiltak.
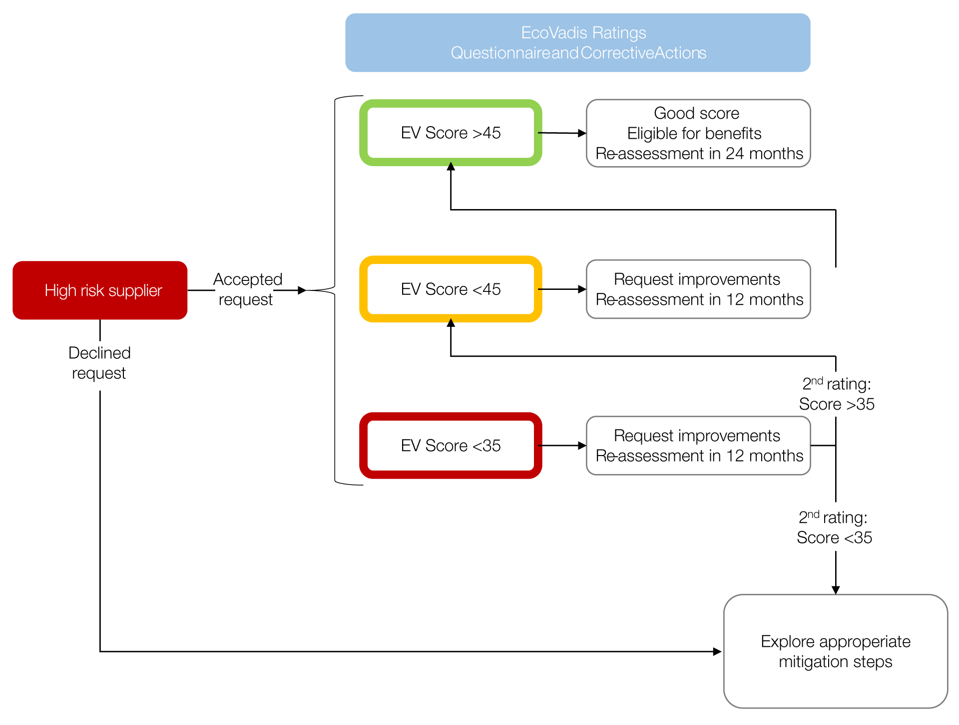
Vi starter en dialog og oppfølging med alle leverandører til Skretting Norge som blir flagget som høyrisiko for å sikre at leverandøren har tilstrekkelig kontroll på risikoene eller setter i verk tiltak for å få det. Prosessen vises i figuren under. Selskap som ikke aksepterer en slik screening må enten gjennomgå en revisjon på lokaliteten, eller så avslutter vi vårt forretningsmessige forhold til dem.

Arbeidsflyt for vår ESG evaluering av leverandører.
Vi evaluerer ved å stille disse leverandørene og relevante spørsmål omkring deres virksomhet samt at vi krever at de gir bevis for svarene sine. Leverandørene får så poeng i henhold til svar og bevis. Dette gir oss en omfattende oversikt over den generelle robustheten til en leverandørs retningslinjer for bærekraft og sosiale forhold. Eventuelle hull eller problematiske forhold som identifiseres i denne prosessen, vil bli løst ved målrettede korrigerende handlinger som beskrevet i punkt «6. Rette opp».
3. Forebygge
Vi retter innsatsen dit risikoen for mennesker, samfunn og miljø er størst. Dialog og samarbeid med leverandører er blant våre viktigste verktøy i dette arbeidet, da leverandørene er vårt knutepunkt til resten av verdikjeden. Når det er nødvendig setter vi også i verk tiltak som revisjoner, sertifiseringskrav og målrettede prosjekter i tillegg til vår forhåndsgodkjenning av produkt og produsent for å sikre at det ikke bryter med våre retningslinjer.
De mest åpenbare risikoene i vår verdikjeder er innen marine råvarer samt dyrking av soya i Brasil og guargum i India.
For marine råvarer har vi dermed en policy for at vi kun kjøper fiskemel og fiskeolje fra helfisk som kommer fra sertifiserte fiskerier. Vi aksepterer også fiskerier som er under anerkjente fiskerieforbedringsprosjekter (FIP) som skal lede fram til MSC eller MarinTrust sertifisering. Da bidrar vi til utvikling av fiskerier som senere kan gi tilgang til mer sertifiserte ingredienser, samt for å bedre samfunnsutviklingen i området.
Vi har i lang tid kun kjøpt ProTerra-sertifisert soya fra Brasil, men i de senere årene har vi fått våre brasilianske soyaleverandører til å innføre våre krav om menneske- og arbeiderrettigheter samt null-avskoging for hele verdikjeden deres, og ikke bare for den sertifiserte soyaen vi kjøper. Dette kontrolleres under et system utarbeidet av ProTerra for å overvåke, rapportere og verifisere at leverandørene oppfyller kravene. Da har vi klart å få til en positiv utvikling i det brasilianske samfunnet som går utenfor laksens forsyningskjede.
Jordbruk i India er særlig utsatt for barnearbeid da guar dyrkes på små familiedrevne gårder hvor barn ofte hjelper til i driften. I tillegg har vi risikoen for at migrantarbeidere kan bli utnyttet. Dialog og samarbeid med leverandører er blant våre viktigste verktøy i dette arbeidet, da leverandørene er vårt knutepunkt til resten av verdikjeden. Vi anerkjenner at dette er et område som krever fortsatt oppmerksomhet og tett oppfølging — noe som vil ha høy prioritet i 2023.
De sertifiseringene som Skretting Norge oppfyller, setter i stor grad krav til arbeid med leverandørkjeden og hvordan vi kan rette opp både potensielle og faktiske negative effekter. Se «Certificates and initiatives 2022» i vår fotavtrykksrapport som viser alle våre sertifiseringer og initiativ vi er involvert i.
Å eliminere enhver form for risiko i verdikjeden er umulig. Derfor legger vi vekt på at leverandørene har gode rutiner og systemer i tråd med lover og forskrifter, og at de følger våre krav som angitt i vår «Code of Conduct for Business Partners». Vi har sett imponerende driv i dette arbeidet fra leverandørene de seneste årene. Rutiner og systemer har kommet raskt på plass for å sørge for en mer ansvarlig produksjon.
4. Overvåke
Vi abonnerer på en vakt-tjeneste der EcoVadis sitt analyseteam utfører en screening av over 100 000 kilder på tvers av en rekke medier, offentlige etater, fagforeninger, frivillige organisasjoner og forretningsnettverk. De samler da innsikt, både positive og negative, på våre leverandørers sosiale, miljømessige og etiske prestasjoner. I tilfeller der det er betydelige problemer, for eksempel bøter, sanksjoner eller utbredt fordømmelse, vil EcoVadis Rangs-poengsummen for hvert tema bli negativt påvirket. Og vi vil sette i gang nødvendige tiltak for å rette opp.
I tillegg har Nutreco’s og våre eiere, SHV, et eget program for varsling eller såkalt «whistle-blowing» (www.shvspeakup.com). Dette er også tilgjengelig for personer som ikke er ansatte hos oss, slik at alle i vår leverandørkjede kan varsle, trygt og om ønskelig anonymt, om forhold de anser som kritikkverdige.
5. Kommunisere resultatet
I risikovurderingen vi nå har gjort ble 12 av de vurderte leverandørene flagget som høyrisiko. I hovedsak er det fordi de opererer i land, eller bransjer som er betegnet som høyrisiko. Typiske høyrisiko bransjer er landbruks- og fiskerisektoren, og da våre største innkjøp består av vegetabilske og marine råvarer, var det forventet at noen av våre leverandører og deres verdikjede ble flagget som «High Risk».
Så langt har vi evaluert 2 av disse 12 leverandørene i gruppen "High Risk", og begge scoret tilfredsstillende. Det vil si en score på over 45, noe som tilsier at de blir da godkjent for en toårs periode før de må gå gjennom en ny evaluering.
De resterende 10 leverandørene med høy risiko vil bli evaluert i løpet av 2023 slik det er beskrevet i neste punkt.
Arbeidet med å evaluere våre leverandører er et kontinuerlig arbeid, og vi vil rette innsatsen dit risikoen for mennesker, samfunn og miljø er størst.
Rett til informasjon
Vi har opprettet en egen epost for henvendelser og anmodninger i henhold til Åpenhetsloven, aapenhetsloven@skretting.com. Vi har ikke mottatt noen henvendelser så langt.
6. Rette opp
Negative effekter rettes opp så langt det er praktisk mulig i forhold til vår påvirkningsmulighet og innflytelse.
Leverandørene som flagget med høyrisiko og som ikke allerede er sjekket ut vil gå gjennom følgende prosess:
- Opprett kontakt med det aktuelle selskapet og forklar bakgrunnen for hvorfor vi anser dem som en leverandør med høy ESG-risko, og hva vi forventer av dem og deres leverandører.
- Etablere en felles forståelse for krav og begrensninger og ha en avsjekk for at dette er akseptert.
- Utføre en desk-top vurdering innenfor de utvalgte emnene med EcoVadis og sammen med dem vurdere svar og dokumentasjonen.
- Dersom det er funn som må rettes opp, vil leverandøren få beskjed om hva som må forbedres og hvordan dette skal dokumenteres. Vi skal ha en avklaring på kriteriene for hvordan dette skal vurderes om det er innenfor kravene.
- De vil da få en avtalt periode for å utføre forbedringene. I utgangspunktet er det 12 måneder.
- Er det store negative effekter, både potensielle eller faktiske, må vi diskutere disse sammen med leverandøren.
- Er vi fortsatt urolige, må vi vurdere om vi må reise for å vurdere forholdene med egne øyne.
- Hvis vi fortsatt ikke har tro på at leverandøren kan rette opp forholdene, så avsluttes leverandørforholdet.
Vårt prinsipp er at vi må i størst mulig grad søke å rette opp det som ikke er bra, og ikke bare umiddelbart avslutte leverandør/kundeforholdet. Vi tolker hensikten med Åpenhetsloven og vårt samfunnsansvar på en slik måte at vi må gjøre vårt ytterste for at de menneskene som lider av dette, faktisk får det bedre.
Dette prinsippet er basert på The UN Guiding Principles on Business and Human Rights (UNGP) som slår fast at det ikke er automatikk i at en virksomhet uten videre bør trekke seg ut når det avdekkes brudd på disse rettighetene.
Vi er klar over at det kreves mye av oss i slike situasjoner. Da må vi jobbe aktivt for å forbedre sikkerheten og rettighetene til arbeiderne, og støtte lokalsamfunnene som blir berørt av operasjonene. På et tidspunkt må vi kanskje i noen tilfeller “forlate bordet”, men inntil da skal vi gjøre ytterste og kontinuerlig vurdere hva som er praktisk mulig å få til i forhold til vår påvirkningsmulighet og innflytelse. Vi tror at et tett og åpent partnerskap er det beste utgangspunktet for å gjøre det riktige og forbedre situasjonen.
Samtidig anerkjenner vi at det med så komplekse verdikjeder er det vanskelig å fange opp alle avvik og brudd. Dette er noe vi må fortsette å jobbe med, arbeidet med å sikre at hele konsernet fortsett følger kravene om aktsomhetsvurderinger vil ha høy prioritet også i 2023.